Vom Technologie Provider zum Managed Service Provider mit SOLVVision MSP Enabling.
Sie möchten: skalierbares Geschäft entwickelnlangfristige Kundenbindung erzielenReduzierung der Vertriebs- und Verwaltungskostenden Cashflow im Blick behalten
bei steigendem vom Personal unabhängigen Wachstum? Wenn das Ihre Ziele als Managed Service Provider sind, dann erhalten Sie durch die SOLVVision AG mit dem MSP-Enabling Ansatz den Beschleuniger für ihr Geschäft.

Lösungen aus einer Hand
Der Trend im Systemhausmarkt ist seit Jahren zu erkennen. Das übliche Geschäftsmodell der Systemhäuser, ihren Kunden technische Produkte mit Integrationsservices oder Berater-Kontingente zu verkaufen, trägt nicht mehr. Das Wachstum und die Skalierung des Geschäfts sind bei diesem Modell allein schon durch die Knappheit erfahrener Fachkräfte begrenzt.
Um sich als Dienstleister dauerhaft beim Kunden zu positionieren und skalierbares Geschäft zu entwickeln ist die Entwicklung vom Technologie Provider zum Managed Service Provider notwendig. Dem Kunden werden Managed Services im Rahmen eines Servicevertrags angeboten, die einen definierten Nutzen bringen, ohne dass der Kunde die spezifischen Risiken und Kosten für diesen Service übernehmen muss.
Die Herausforderung liegt darin, die internen Abläufe diesem Geschäftsmodell anzupassen:
Unser Angebot für Sie
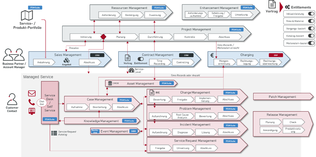
Die SOLVVision liefert ein für MSPs maßgeschneidertes Prozessmodell, welches Ihre Ende-zu-Ende Prozesse vollständig abdeckt.
- ITIL4 basierendes Prozessmodell
- ISO27001-Prozess-Anforderungen werden erfüllt

Die Automatisierung Ihrer Prozesse erfolgt mit einer „Tool Chain“. Diese verbindet die vorhandenen Werkzeuge durchgängig. Für die Integration haben Sie die Wahl zwischen den marktführenden Service Management Plattformen von ServiceNow, Atlassian oder USU.
Ihre Vorteile
Eine genaue Beschreibung dieses Vorgehens erläutern wir Ihnen in folgendem Webinar:
Ihr direkter Weg zum Erfolg:
Wir freuen uns auf Ihre Nachricht.
Unser Blickwinkel ist immer derselbe: zielgerichtet.
Ganzheitliches Service Management, mit klaren Kennzahlen, das Orientierung verschafft. So wird Ihre definierte Strategie durch Service Operations zur Wirklichkeit und trägt maßgeblich dazu bei, dass Sie spürbar mehr Kontrolle über Ihr Unternehmen haben.



ITIL® ist ein eingetragenes Warenzeichen von AXELOS Limited, das mit Genehmigung von AXELOS Limited verwendet wird. Das Swirl-Logo™ ist eine Marke von AXELOS Limited, die mit Genehmigung von AXELOS Limited verwendet wird. Alle Rechte vorbehalten.

